上篇分享了毫秒级动态时间的实现方法,本文将详细讲解如何利用Axure工具制作秒级实时动态时间效果,帮助大家掌握这一实用技能。
1、 新建空白页面后,在工作区添加一个矩形和一个动态面板,布局所示。
2、 设置元件的样式、数值与名称等参数,具体操作所示。
3、 打开动态面板,复制其中两个状态,具体操作所示。
4、 为矩形添加鼠标单击交互功能,具体操作所示。
5、 接下来需配置动态面板状态变化时的交互动作,设定其状态改变时矩形内容同步更新为函数返回值,具体设置所示。
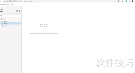
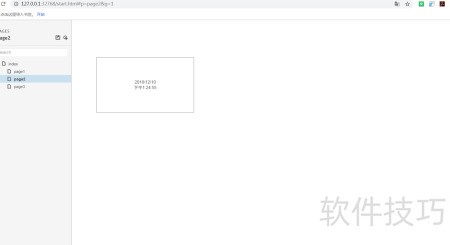
6、 全部设置就绪,按下F5键预览效果,所示。
7、 点击矩形后,其内部数值将按秒为单位开始动态变化,具体效果所示。
